Table of Contents
Modélisation du domaine : 2e séance
Apprendre la relation de Généralisation/Spécialisation
Exercice 1 : Je sais lire un diagramme de classes
Exercice 2: J'identifie des erreurs dans les diagrammes de classes
Partie Evaluation du TD (1h)
Modélisation du domaine : 2e séance
Apprendre la relation de Généralisation/Spécialisation
Remarquez bien la flèche entre Personnage et Humain, elle exprime qu'un Humain
est un
personnage. Quelles sont les autres sortes de Personnage ?
Par quoi un Personnage est-il défini? Attention regardez bien aussi les associations.
Un Humain a tout d'un Personnage et en plus une couleur d'yeux.
Que pouvez-vous dire d'un Tauren?
Analysez toutes les relations de spécialisation.
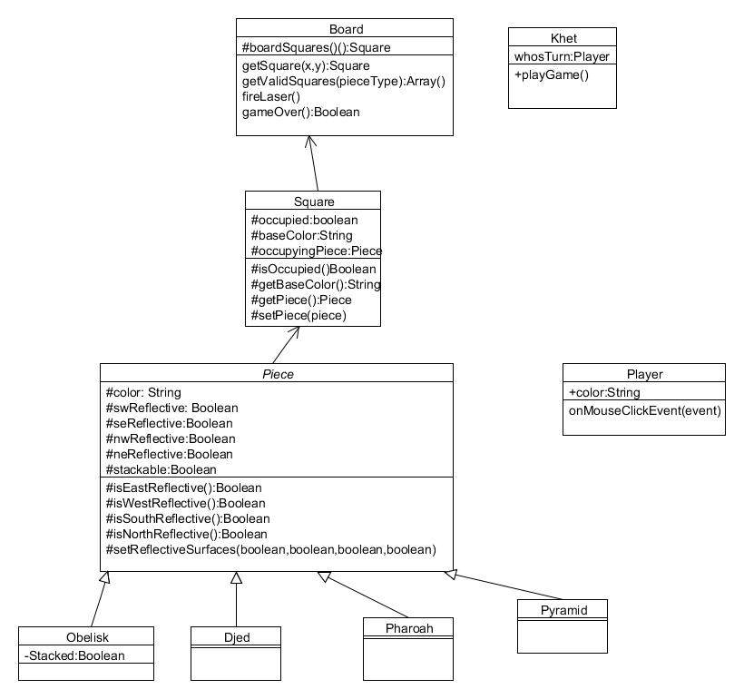
Exercice 1 : Je sais lire un diagramme de classes
Qu'est-ce qui est associé à un plateau (board)?
Un alignement c'est quoi?
Un jeu?
une IA
est un
“Player” et une Personne est un Player.
Une IA comme une Personne ont …
1)
.
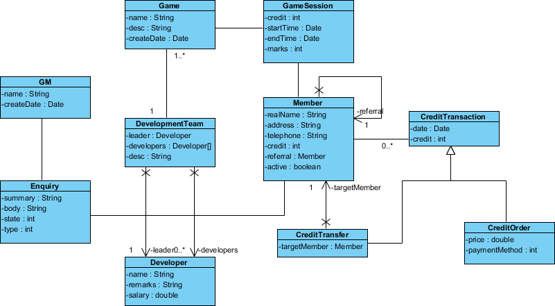
Exercice 2: J'identifie des erreurs dans les diagrammes de classes
ATTENTION c'est ce qu'il ne FAUT pas FAIRE
2)
Quelle relation entre le jeu(Game) et une session de jeu(GameSession) ?
Quelle relation entre une session de jeu(GameSession) et un membre ?
Qu'est-ce qui définit un membre ?
3)
Vous en pensez-quoi?
Partie Evaluation du TD (1h)
Suite du devoir sur l'analyse du domaine du garage à faire seul en séance
1)
un nom, une couleur
2)
extrait de
https://www.pinterest.fr/pin/614459942880903242/
3)
https://www.secure-computing.net/wiki/index.php/Class_Diagram