2014_2015:s3:concprogobjet:td:corrections:td3
This is an old revision of the document!
Table of Contents
Eléments de Correction du TD 3 de COO
Attention, les seules “vraies” corrections sont faîtes avec votre encadreur sur votre travail. Il s'agit ici seulement d'éléments pouvant aider à mieux comprendre le TD surtout si vous n'avez pas réussi à les faire.
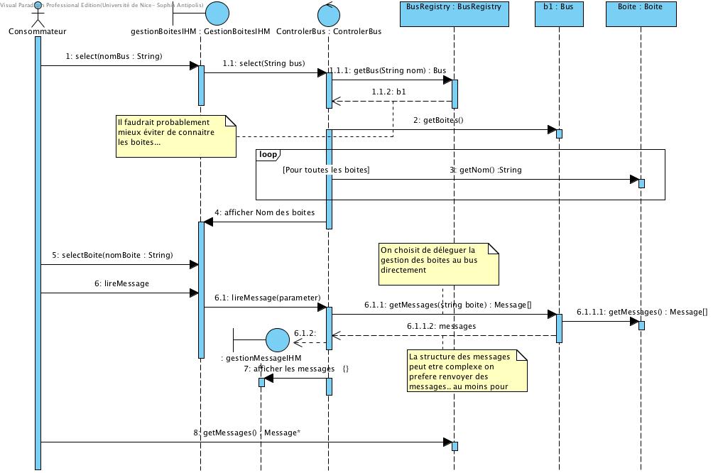
Responsabilités
- Quels modèles utilisés vous pour circonscrire le problème ?
Pour ma part j'ai eu besoin de use cases, séquences et classes
Responsabilités et Couplages
2014_2015/s3/concprogobjet/td/corrections/td3.1409939119.txt.gz · Last modified: 2014/09/05 17:45 by blay


