2014_2015:s3:concprogobjet:td:td5
This is an old revision of the document!
Réutilisation
Nous voulons gérer un réseau routier. Un réseau Routier est composée de PointRoute et d'Arcs Routiers. On veut savoir pour un réseau routier les chemins possibles entre deux points routes.
La modélisation initiale imaginée est celle du diagramme ci-dessous.
Voici le jeu de données à utiliser :
AR[A8-23:[ Villeneuve:]->[ Sophia:]] AR[N7-14:[ Villeneuve:]->[ Sophia:]] AR[A8-7:[ Villeneuve:]->[ Cagnes:]] AR[N7-14:[ Sophia:]->[ Villeneuve:]] AR[A8-23:[ Sophia:]->[ Villeneuve:]] AR[A8-7:[ Cagnes:]->[ Villeneuve:]] AR[A8-13:[ Cagnes:]->[ Nice:]] AR[A8-13:[ Nice:]->[ Cagnes:]]
Voici des exemples de chemins :
de Nice a Sophia :
- [dist.=34, paths=[AR[A8-13:[ Nice:]→[ Cagnes:]], AR[A8-7:[Cagnes:]→[ Villeneuve:]], AR[N7-14:[ Villeneuve:]→[ Sophia:]]]]
- [dist.=43, paths=[AR[A8-13:[ Nice:]→[ Cagnes:]], AR[A8-7:[ Cagnes:]→[ Villeneuve:]], AR[A8-23:[ Villeneuve:]→[ Sophia:]]]]
de Sophia a Nice :
- [dist.=34, paths=[AR[N7-14:[ Sophia:]→[ Villeneuve:]], AR[A8-7:[ Villeneuve:]→[ Cagnes:]], AR[A8-13:[ Cagnes:]→[ Nice:]]]]
- [dist.=43, paths=[AR[A8-23:[ Sophia:]→[ Villeneuve:]], AR[A8-7:[ Villeneuve:]→[ Cagnes:]], AR[A8-13:[ Cagnes:]→[ Nice:]]]]
de Sophia a villeneuve :
- [dist.=14, paths=[AR[N7-14:[ Sophia:]→[ Villeneuve:]]]]
- [dist.=23, paths=[AR[A8-23:[ Sophia:]→[ Villeneuve:]]]]
de Sophia a Cagnes :
- [dist.=21, paths=[AR[N7-14:[ Sophia:]→[ Villeneuve:]], AR[A8-7:[ Villeneuve:]→[ Cagnes:]]]]
- [dist.=30, paths=[AR[A8-23:[ Sophia:]→[ Villeneuve:]], AR[A8-7:[ Villeneuve:]→[ Cagnes:]]]]
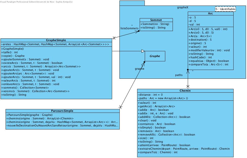
Pour cela on vous donne les classes suivantes :
- Le package grapheX duquel ont été extraits les classes utiles à notre problème; ce package a été récupéré sur le web à l'“X”
- Le package parcours a été créé pour vous simplifier la tâche et vous permettre de gérer des graphes comportant des sommets reliés par plusieurs arcs.
Les 2 diagrammes suivants ont été obtenus par reverse Engineering:
Questions
- Imaginer comment vous pourriez définir un réseau routier comme un graphe : quels sont les sommets? quels sont les arcs? etc. Compléter/Modifier le diagramme de classe donné au début pour réseau routier avec ces informations.
- Dessiner le diagramme de séquence qui à partir d'un réseau vous permet d'obtenir tous les chemins entre deux points routes ordonnées sur la distance entre les noeuds.
- Ecrivez les tests et les codes correspondants.
A la fin de cette séance (au plus tard en fin de semaine)
- Mettez un mail à votre encadreur avec soit l'adresse où récupérer le TD soit le TD lui-même
- Dans votre répertoire de projet, sous TD5, se trouvent (s'il y a des doutes sur le répertoire de livraison, mettez un mail à votre encadreur) :
- Un document contenant
- votre modèle final (Tout le monde n'aboutit pas au même modèle, c'est certain) (merci de l'intégrer dans un document pour que nous n'ayons pas à ouvrir différents modèles dans différentes versions de l'outil).
- des explications sur les raisons de ce modèle (dont vous êtes très fiers) et les leçons apprises.
- Les codes et les tests.
2014_2015/s3/concprogobjet/td/td5.1413967832.txt.gz · Last modified: 2014/10/22 08:50 by blay
