Table of Contents
TD Réutilisation
Objectifs :
- Apprendre à réutiliser des codes
- Utilisation du pattern Adapter
- Utilisation du pattern Observer
A la fin du TD, se trouvent des ressources (codes entre autre) indispensables à la réalisation de ce TD.
Votre défi
Faire passer le test avec un code propre et sans le modifier si ce n'est la référence à la classe “ReseauSocial” qui implémente ReseauSocialInterface.
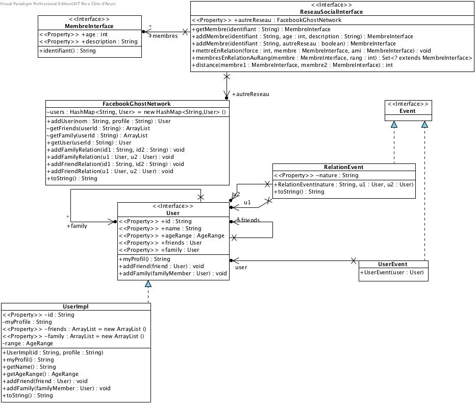
La figure suivante visualise les interfaces et classes fournies pour les tests.
Réutilisation par composition et héritage
- Construire un réseau social :
- un membre a un nom et un age et une description;
- Un membre a est en relation avec membre b avec une force entre 1 et 5 : 5 faible, 1 très forte. a peut se considérer en relation avec b à la force 1 et b ne pas se considérer en relation avec a!
- On veut pouvoir savoir quels sont les membres en relation avec un membre au rang X : exemple : a → b → c → a : a est en relation avec b au rang 1; a est en relation avec c au rang 2; c est relation avec a au rang 1; etc. (Méthode :
membresEnRelationAuRang(MembreInterface de, int rang)) - On veut pouvoir calculer la distance entre 2 personnes, en choisissant la plus courte distance :
- a –1→ b –5→ c et a –2→ d –5→ c : la distance est de 6 entre a et c;(Méthode :
distance(MembreInterface de, MembreInterface a))
D'autres méthodes doivent être définies, il suffit de lire l'interface “Reseau Social”.
Pour vous aider (et c'est aussi obligatoire ) vous utiliserez les classes suivantes, classes pour traiter des graphes., en particulier la classe
GrapheSimple et la classe ParcoursSimple pour calculer des chemins 1).
Réutilisation par adaptation
- On veut intégrer dans notre réseau social, des membres du réseau
facebookGhostdont vous avez déjà récupéré un “bouchon/proxy” en récupérant les tests.- on veut ajouter dans notre réseau des membres qui correspondent à des “users” du reseau facebookGhost (FG); le nom du “user” dans le reseau facebookGhost (name) devient le nom du membre dans notre réseau (nom) et on garde la référence sur le “User” pour avoir toujours une description à jour qui correspond au profil;
- on veut “récupérer” dans notre réseau, les relations qui correspondent soit à des relations familiales, soit à des relations d'amitiés dans le réseau FG lorsque les Users ciblés sont connus de notre réseau, c'est à dire que nous avons déjà un membre de même nom. Par défaut, une relation de famille correspond à une relation de force 2 dans notre réseau et celle d'amitié ont une force 3.
- quand on ajoute dans notre réseau un membre correspondant au reseau FG, on recherche parmi ses relations directes dans FG s'il existe des users connus de notre propre réseau et on lui ajoute les relations si elles n'existaient pas, exemples :
- Hercule est connu du réseau FG et se déclare comme membre de notre réseau (
addMembre(“Hercule”, true))- On récupère du réseau FG son nom.
- On récupère sa famille (Zeus, Alcmène) et ses amis (Admète)
- Seuls Zeus et Admete sont connus de notre réseau; la relation de Hercule vers Zeus est ajoutée avec une force de 2, celle entre Hercule et Admete est ajoutée avec une force de 3; nous mettons également à jour les relations inverses.
Réutilisation par observation
Chaque fois qu'une nouvelle relation est ajoutée dans FG, on vérifie si les “users” mis en relation existent dans notre réseau et si c'est le cas on crée les relations correspondantes dans notre réseau.
Pour cela nous utilisons le fait qu'un réseau FG est observable. Il suffit donc de déclarer notre réseau comme Observer du réseau FG et à chaque notification d'ajout d'une relation, de mettre à jour notre propre réseau.


